Header

Search

News

News list

  • A global and interoperable dataset of linguistic distributions derived from the Atlas of the World’s Languages

    New publication

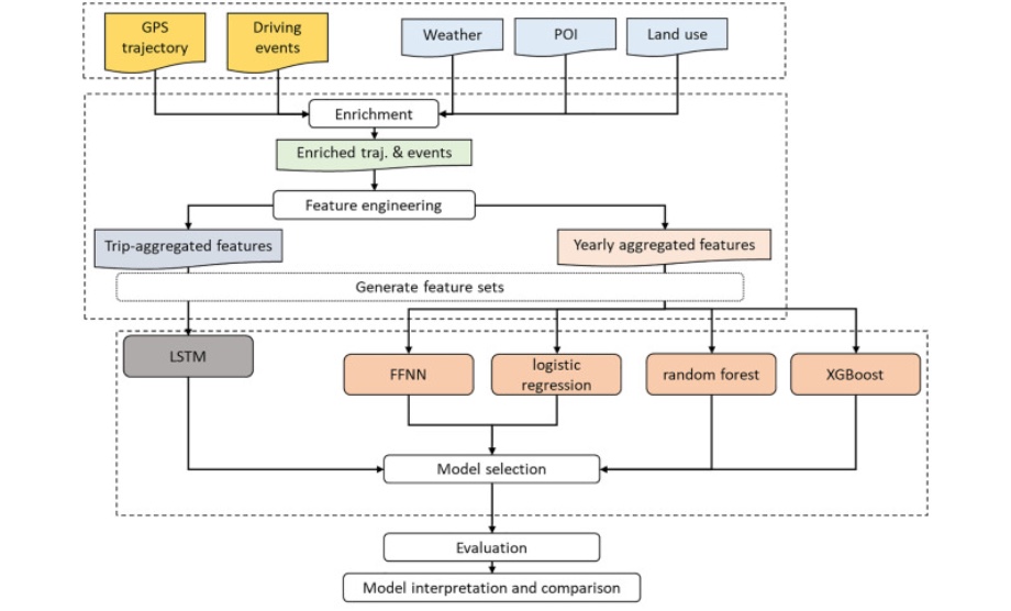
    A new paper from our collaboration with our former visiting PhD student Guojian Zou from Tongji University: "Multi-graph spatio-temporal network for traffic accident risk forecasting”
    Volume 172, Part D, April 2026, 112784

  • A global and interoperable dataset of linguistic distributions derived from the Atlas of the World’s Languages

    New publication

    When nocturnally migrating birds encounter low-level light pollution patches: a case study from the Croatian coast
    Biological Conservation Volume 313, January 2026, 111620

  • A global and interoperable dataset of linguistic distributions derived from the Atlas of the World’s Languages

    New publication

    A global and interoperable dataset of linguistic distributions derived from the Atlas of the World’s Languages
    Scientific Data (2025) 12:1466

  • swisstopoEDU recognition award

    swisstopoEDU recognition award

    Our former MSc student Joris Senn has been awarded the swisstopoEDU recognition award of CHF 1,000 for his outstanding work on cartographic generalisation using deep learning techniques. Congratulations! Well done!

  • Personalised, GIS-based counselling to promote habitual walking

    New publication

    Personalised, GIS-based counselling to promote habitual walking
    BMC Geriatrics (2025) 25:471

  • Avian spring migration at the east Adriatic coast

    New publication

    Avian spring migration at the east Adriatic coast
    Movement Ecology (2025) 13:44

  • AGILE 2025, Dresden – Best Poster Award

    GIS at AGILE 2025, Dresden, Germany - Best Poster Award

    This year’s 28th AGILE conference (AGILE 2025) was held in Dresden, Germany, June 10-13, 2025, and focused on how Geographic Information Science (GIScience) is responding to Global Challenges. 

     

  • Data-driven movement analysis

    Special issue on "Data-Driven Movement Analysis"

    Robert Weibel has co-edited a special issue on "Data-Driven Movement Analysis" in IJGIS that is a follow-up to a workshop organized at the 2023 GIScience conference in Leeds, UK, and follows on a series of previous workshops and special issues on related topics organized by ourselves.

  • Distance from home and working memory

    New publication: Distance from home and working memory

    A new publication from the MOASIS project.

  • “Geography has shed its old-fashioned image”

    Robert Weibel was Professor of Geographical Information Science at GIUZ until the end of January 2025. In this interview, he explains how a US president's executive order changed not only the subject, but the world, what was most important to him in teaching and what his plans are for the future.

  • Bicycle Accidents in Urban Zurich: An Analysis of Temporal Patterns, Influence of Network Infrastructure and Accident Severity

    AsiaCarto 2024, Hong Kong, China – Best Representation Award

    The first regional cartographic conference in Asia, the Asian Cartographic Conference (AsiaCarto 2024) was held in Hong Kong, China, from 8-10 December 2024. The group member, Dr. Zhiyong Zhou, gave a representation on "Towards the spatially aware learning of building generalization in image maps” and won the Best Student Paper Presentation Award in his session.

     

  • Quantifying indoor navigation map information considering the dynamic map elements for scale adaptation

    New Publication

    Quantifying indoor navigation map information considering the dynamic map elements for scale adaptation
    International Journal of Applied Earth Observation and Geoinformation Volume 136

  • SpaGAN: A spatially-aware generative adversarial network for building generalization in image maps

    New Publication

    SpaGAN: A spatially-aware generative adversarial network for building generalization in image maps
    International Journal of Applied Earth Observation and Geoinformation Volume 135

  • Bicycle Accidents in Urban Zurich: An Analysis of Temporal Patterns, Influence of Network Infrastructure and Accident Severity

    Smart City Hub Switzerland Award 2024

    Zürich Accessible CiTy (ZüriACT) has been awarded in the Citizen Services category at the Smart City Hub Switzerland Awards 2024!

  • Association between lower extremity physical function and physical activity after ischemic stroke: Longitudinal findings from the MOBITEC-Stroke project

    New Publication

    Association between lower extremity physical function and physical activity after ischemic stroke: Longitudinal findings from the MOBITEC-Stroke project
    SAGE Open MedicineVolume 12, 2024

  • Predicting anthropogenic food supplementation from individual tracking data

    New Publication

    Predicting anthropogenic food supplementation from individual tracking data
    IBIS International Journal of Avian Science

  • The impact of microscale street elements on active transport of mobility-restricted individuals: A systematic review

    New Publication

    The impact of microscale street elements on active transport of mobility-restricted individuals: A systematic review
    Journal of Transport & Health

  • High-intensity bird migration along Alpine valleys calls forprotective measures against anthropogenically inducedavian mortality

    New Publication

    Reasoning cartographic knowledge in deep learning-based map generalization with explainable AI
    International Journal of Geographical Information Science

  • Academic air travel at UZH's Department of Geography: Assessing the willingness and reduction potential of voluntary reduction measures

    Semester prize HS 2023 for Rocco Bagutti

    Our MSc graduate Rocco Bagutti was awarded the semester prize for his Master's thesis "Academic air travel at UZH's Department of Geography: Assessing the willingness and reduction potential of voluntary reduction measures" from the Faculty of Science, University of Zurich.

  • Bicycle Accidents in Urban Zurich: An Analysis of Temporal Patterns, Influence of Network Infrastructure and Accident Severity

    SGAG Prize for Gregory Biland

    Our MSc graduate Gregory Biland achieved 2nd place for his Master's thesis "Bicycle Accidents in Urban Zurich: An Analysis of Temporal Patterns, Influence of Network Infrastructure and Accident Severity" from the Swiss Society for Applied Geography (SGAG). This award honours master's and diploma theses with a strong practical orientation, high degree of innovation and great relevance for action.

  • Birds use valleys and passes to cross the Alps

    Birds use valleys and passes to cross the Alps

    A team from UZH and the Swiss Ornithological Institute studied how migratory birds cross the Swiss Alps for the first time using year-round radar measurements: migration intensities, flight altitudes, speeds and directions were monitored. It turned out that migratory birds use the Alpine valleys and adjacent passes as passages. This has important implications for the protection of migratory birds in the Swiss Alps, as valleys and pass crossings are also potential sites for wind turbines.

  • High-intensity bird migration along Alpine valleys calls forprotective measures against anthropogenically inducedavian mortality

    New Publication

    High-intensity bird migration along Alpine valleys calls for protective measures against anthropogenically induced avian mortality
    Remote Sensing in Ecology and Conservation

  • The effect of large scale photovoltaic-based projects on poverty reduction: Empirical evidence from China

    New Publication

    Using machine learning and data enrichment in the selection of roads for small-scale maps Cartography and Geographic Information Science

  • The effect of large scale photovoltaic-based projects on poverty reduction: Empirical evidence from China

    New Publication

    Keeping walls straight: data model and training set size matter for deep learning in building generalization
    Cartography and Geographic Information Science

  • PhD candidate

    New team member

    A warm welcome to our latest team member, Guojian Zou. Guojian is a visiting PhD candidate from Tongji University, Shanghai, China and will be staying with us until the end of  Octobre 2024, funded by the China Scholarship Council.

  • The effect of large scale photovoltaic-based projects on poverty reduction: Empirical evidence from China

    New Publication

    The effect of large scale photovoltaic-based projects on poverty reduction: Empirical evidence from China
    Renewable Energy

  • MOASIS-Studie

    Das Leben auch im Alter aktiv zu gestalten, hält gesund. Die MOASIS-Studie der UZH erforscht, wie sich ältere Menschen verhalten und wie sich das auf ihre Fitness und ihr Wohlbefinden auswirkt. Da zeigt sich: Wer rastet, der rostet.

  • Accessible Zurich

    ZuriACT – Scientifica 2023

    The last day of August marked a momentous occasion as we unveiled "ZuriACT (Zurich Accessible CiTy) – Towards a More Accessible and Inclusive City" at Switzerland's largest science festival, Scientifica 2023.

  • Accessible Zurich

    ZuriACT – Accessible Zurich

    People with limited mobility have to deal with numerous obstacles in Zurich. ZüriACT, a joint project of UZH and the city of Zurich, aims to tackle this issue and make the city more accessible. Learn about the project at this year’s Scientifica festival.

  • PhD candidate

    New team member

    Welcome to our latest team member Nour Efrat-Kowalski. Nour will be further strengthening our focus on Language and Space, working as on her postdoctoral project "The Roots of Language Structure: Environmental triggers of linguistic evolution", which is funded by the UZH Postdoc Grant program and linked to our ongoing project Glottography.

  • How can deep learning models learn to simplify buildings in map generalization?

    ZuriACT – Towards a more accessible and inclusive city

    31. August, 2023, 18:00 - 19:30
    City | Stadthaus Zürich, Musiksaal, Stadthausquai 17, 8001 Zürich

  • How can deep learning models learn to simplify buildings in map generalization?

    How can deep learning models learn to simplify buildings in map generalization?

    Our latest publication formulates building simplification in vector maps as a joint task of node removal and node movement and presents a multi-task learning approach with a graph convolutional neural network to effectively enable automatic building simplification.

  • swisstopoEDU recognition award

    swisstopoEDU recognition award

    Our former MSc students Nicolas Beglinger and Jan Winkler have both been awarded the swisstopoEDU recognition award of CHF 1,000 for their outstanding work on cartographic generalisation using deep learning techniques. Congratulations! Well done!

  • A conceptual framework for developing dashboards for big mobility data

    New Publication

    A conceptual framework for developing dashboards for big mobility data
    Cartography and Geographic Information Science

  • Charting everyday activities in later life: Study protocol of the mobility, activity, and social interactions study (MOASIS)

    New Publication

    Advances and challenges in sensor-based research in mobility, health, and placeHealth & Place
    Volume 79, January 2023, 102972

  • PhD candidate

    New team member

    A warm welcome to our new team member Takuya Takahashi. Takuya will be working as a postdoc on the Out of Asia project and is also a recipient of an Overseas Research Fellowship of the Japan Society for the Promotion of Science JSPS.

  • Charting everyday activities in later life: Study protocol of the mobility, activity, and social interactions study (MOASIS)

    New Publication

    Charting everyday activities in later life: Study protocol of the mobility, activity, and social interactions study (MOASIS)
    Frontiers in Psychology

  • Timed up-and-go performance is associated with objectively measured life space in patients 3 months after ischemic stroke

    New Publication

    GPS-Derived Daily Mobility and Daily Well-Being in Community-Dwelling Older Adults
    Gerontology

  • New Results and Methods in Reconstructing Population History

    Workshop: Reconstructing Population History

    From January  30 - February 1, 2023: This workshop brings together scholars working on population history from the disciplines of linguistics, genetics, geography, and anthropology.

  • PhD candidate

    New team member

    A warm welcome to our latest team member, Jingyi ZHOU. Jingyi is a visiting PhD candidate from Nanjing Normal University, China and will be staying with us until the end of 2023, funded by the China Scholarship Council.

     

  • Timed up-and-go performance is associated with objectively measured life space in patients 3 months after ischemic stroke

    New Publication

    Timed up-and-go performance is associated with objectively measured life space in patients 3 months after ischemic stroke
    Journal of Neurology (2022)

  • How to make the city smarter and more inclusive with and for citizens? 

    New citizen science project

    How to make the city smarter and more inclusive with and for citizens?
    Recently we won a new Citizen Science project in collaboration with the City of Zurich starting in 2023.

     

  • Travelling with speakers through time and space: Spatio-temporal modelling of language change

    Distinction award for Nico Neureiter

    Our PhD student Nico Neureiter, whose project was funded by the URPP Language and Space, has received the distinction award of the Faculty of Science of UZH for his thesis entitled"Travelling with speakers through time and space: Spatio-temporal modelling of language change” 

  • DSI Community Mobility Research Workshop

    DSI Community Mobility Research Workshop

    From 30 June - 1 July 2022, the DSI Community Mobility Research Workshop on "Mobility and Digitalization" organized by Hoda Allahbakhshi, Liudmila Zavolokina, and Anja Schulze took place in Maienfeld.

  • Travelling with speakers through time and space: Spatio-temporal modelling of language change

    Defense Nico Neureiter

    Travelling with speakers through time and space: Spatio-temporal modelling of language change
    Celebrating the successful defense of the PhD thesis of Nico Neureiter, funded by the University Research Priority Program “Language and Space”.

  • Hierarchical Modeling of Indoor Spaces: Towards Route Communication at Multiple Levels of Detail for Navigation in Buildings

    Defense Zhiyong Zhou

    Hierarchical Modeling of Indoor Spaces: Towards Route Communication at Multiple Levels of Detail for Navigation in Buildings
    Huang, Ghent University / Weibel

  • Detecting contact in language trees: a Bayesian phylogenetic model with horizontal transfer

    New Publication

    Detecting contact in language trees
    Want to find hidden contact in language history? A new paper by @NicoNeureiter et al. presents contacTrees, a phylogenetic model with horizontal transfer. 

  • The dialect chain of the Timor-Alor-Pantar language family

    New Publication

    The dialect chain of the Timor-Alor-Pantar language family
    Language Dynamics and Change

  • Gone with the wind? How small birds move to the wintering grounds

    Featured Paper

    Gone with the wind? How small birds move to the wintering grounds

    To protect endangered migratory birds, we need to know their flight paths. But some birds are too small to carry a GPS tracker. By combining light, activity and wind measurements, their most likely route can be accurately estimated.

  • Changes in US Contrail Outbreaks before and during the COVID-19 Pandemic

    CaGIS Rising grant program

    Eun-Kyeong Kim, postdoc
    in our GIS Unit,
    has received funding from 
    the Cartography and Geographic Information Society (CaGIS) 

  • Choose your own route!

    Featured Paper

    Choose your own route!

    A new navigation system lets pedestrians decide for themselves which route to take in a given area. In this way, they can better acquire spatial knowledge and have a lot of fun during navigation

  • Utilizing Deep Learning in Map Generalization

    New SNSF project DeepGeneralization

    Utilizing Deep Learning in Map Generalization
    Robert Weibel (PI), Cheng Fu (Co-PI), Zhiyong Zhou (postdoc)

  • PhD students GIS

    New team members

    We are happy to welcome three new PhD students to our team:

    Han Changyu
    Georgescu Alexandra
    Hirschhofer Simon

     

  • HiVG: A hierarchical indoor visibility-based graph for navigation guidance in multi-storey buildings

    New Publication

    Predicting individuals' car accident risk by trajectory, driving events, and geographical context
    Computers, Environment and Urban Systems
    https://doi.org/

  • HiVG: A hierarchical indoor visibility-based graph for navigation guidance in multi-storey buildings

    New Publication

    HiVG: A hierarchical indoor visibility-based graph for navigation guidance in multi-storey buildings
    Environment and Urban Systems, 93:101751
    https://doi.org/

  • Recognition of group patterns in geological maps by building similarity networks

    New Publication

    Recognition of group patterns in geological maps by building similarity networks
    Geocarto International, 37(2):607-626
    https://doi.org/

  • Choose your own route – supporting pedestrian navigation without restricting the user to a predefined route

    New Publication

    Choose your own route – supporting pedestrian navigation without restricting the user to a predefined route
    Cartography and Geographic Information Science
    https://doi.org/

  • DSI Insights: Mobilität und Digitalisierung

    DSI Insights

    Mobilität und Digitalisierung
    Inside IT

    Digitale Technologien können dabei helfen, sich im Alltag mehr und öfter zu bewegen sowie zu einer Reduktion der Gesundheitskosten beizutragen.

  • Assessing the Transferability of Physical Activity Type Detection Models: Influence of Age Group Is Underappreciated

    New Publication

    Assessing the Transferability of Physical Activity Type Detection Models: Influence of Age Group Is Underappreciated
    Front. Physiol.,
    https://doi.org/

  • Measuring Polycentricity: A Whole Graph Embedding Perspective

    New Publication

    Measuring Polycentricity: A Whole Graph Embedding Perspective
    UC Santa Barbara: Center for Spatial Studies.​​​
    https://doi.org/

  • When computers write stories

    When computers write stories

    There are about 7000 natural languages in the world, and four of them in Switzerland alone. Computers nowadays can artificially produce natural sentences and whole stories. Take the test and write your own story together with a computer.

  • Exploring correlations in genetic and cultural variation across language families in northeast Asia

    Featured Paper

    Exploring correlations in genetic and cultural variation across language families in northeast Asia
    Science Advance

    DOI: 10.1126/

  • Contact-tracing in cultural evolution: a Bayesian mixture model to detect geographic areas of language contact

    New Publication

    Contact-tracing in cultural evolution: a Bayesian mixture model to detect geographic areas of language contact
    The latest paper in Royal Society INTERFACE by Peter Ranacher, Nico Neureiter, 

  • Indoor landmark selection for route communication: the influence of route-givers’ social roles and receivers’ familiarity with the environment

    New Publication

    Indoor landmark selection for route communication: the influence of route-givers’ social roles and receivers’ familiarity with the environment
    Spatial Cognition & Computation
    https://doi.org/

  • Indoor landmark selection for route communication: the influence of route-givers’ social roles and receivers’ familiarity with the environment

    New Publication

    Familiarity-dependent computational modelling of indoor landmark selection for route communication: a ranking approach
    International Journal of Geographical Information Science
    https://doi.org/

  • Value of incorporating geospatial information into the prediction of on-street parking occupancy – A case study

    New Publication

    Value of incorporating geospatial information into the prediction of on-street parking occupancy – A case study
    Geo-spatial Information Science
    https://doi.org/

  • How to make health care service provision more equitable and greener

    How to make health care service provision more equitable and greener

    Big mobility data are being generated on a daily basis. How can they help to make road transportation greener, safer, and accessibility to services such as health care more equitable? Within the Horizon2020 project Track&Know we have developed big data technology and demonstration studies.

  • Dynamic optimization models for displaying outdoor advertisement at the right time and place

    New Publication

    Dynamic optimization models for displaying outdoor advertisement at the right time and place
    International Journal of Geographical Information Science
    https://doi.org/

  • Adaptive simplification of GPS trajectories with geographic context – a quadtree-based approach

    New Publication

    Adaptive simplification of GPS trajectories with geographic context – a quadtree-based approach
    International Journal of Geographical Information Science
    https://doi.org/